Tim AI enterprise kini memiliki solusi untuk mengatasi masalah klasik: membangun demo agent hanya butuh beberapa hari, namun mengubahnya menjadi produksi siap pakai bisa memakan berbulan-bulan. DataRobot mengumumkan Agent Workforce Platform yang terintegrasi dengan NVIDIA AI Enterprise untuk mengatasi hambatan ini1.
Tantangan Utama Implementasi AI Agents
Sebagian besar tim AI terjebak dalam "PoC purgatory" karena dua faktor utama. Pertama, kompleksitas pembangunan yg memerlukan evaluasi ribuan kombinasi LLM (Large Language Models), model kecil, strategi embedding, dan guardrails sambil menyeimbangkan objektif kualitas, latensi, serta biaya2.
Kedua adalah hambatan operasional. Meski workflow sudah berjalan, deployment ke produksi menjadi maraton panjang dimana tim menghabiskan bulan-bulan untuk mengelola infrastruktur, menerapkan security guardrails, setup monitoring, dan memastikan governance guna mengurangi risiko compliance3.
Solusi Terpadu Agent Workforce Platform
Platform ini menyediakan pendekatan unified untuk seluruh lifecycle agent. Developer dapat membangun di Codespaces, VSCode, atau Cursor menggunakan framework open source seperti LangChain, CrewAI, atau LlamaIndex, kemudian upload dengan satu command4.
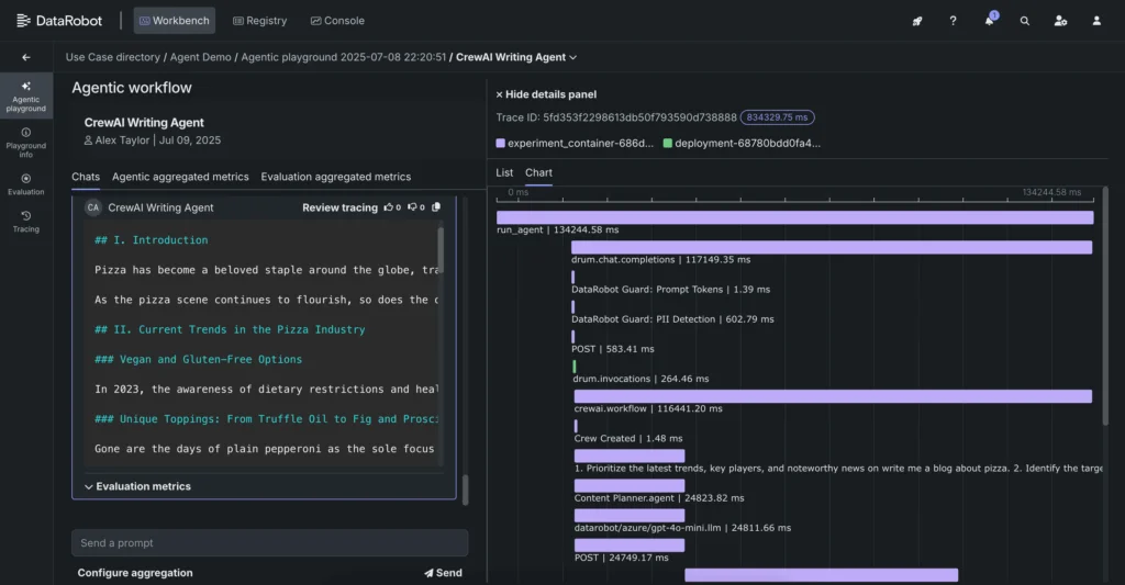
Fitur evaluasi dan perbandingan workflow memungkinkan penggunaan built-in operational metrics, behavioral metrics, LLM-as-a-judge, dan human-in-the-loop reviews untuk side-by-side comparisons. Tim juga dapat melakukan trace dan debug issues dengan cepat melalui visualisasi eksekusi di setiap step5.
Deployment dan Monitoring Enterprise
Platform memungkinkan deployment dengan one-click atau command ke cloud, on-premises, hybrid, dan air-gapped environments. Monitoring real-time mencakup functional dan operational metrics seperti cost, latency, task adherence, goal accuracy, serta safety indicators seperti PII exposure dan toxicity6.
Governance terintegrasi sejak hari pertama dengan real-time guardrails yang monitor PII leakage, jailbreak attempts, toxicity, hallucinations, policy violations, dan operational anomalies. Automated compliance reporting mendukung multiple regulatory frameworks7.
Dukungan Enterprise-Grade
Platform ini dilengkapi native integration NVIDIA NIM untuk optimized inference, managed RAG workflows dgn pilihan vector databases seperti Pinecone dan Elastic, elastic compute untuk hybrid environments, serta "batteries included" LLM access ke OSS dan proprietary models8.
OAuth 2.0-compliant authentication dan role-based access control (RBAC) memastikan secure agent execution dan data governance. Hal ini menjadikan platform sebagai solusi komprehensif dari prototype hingga production tanpa trade-offs9.
Kesimpulan
Agent Workforce Platform dari DataRobot menghadirkan solusi end-to-end untuk mengatasi bottleneck yang selama ini menghambat implementasi AI agents di enterprise. Dengan mengintegrasikan build, evaluation, deployment, dan governance dalam satu platform, perusahaan dapat mempercepat time-to-market dari berbulan-bulan menjadi beberapa hari.
Referensi
- DataRobot. (2025, 8 Agustus). "Are your AI agents still stuck in PoC? Let's fix that." https://www.datarobot.com/blog/agent-workforce-platform/
- CIO.com. (2025, 9 September). "AI agents are coming. Your data isn't ready." https://www.cio.com/article/4053858/ai-agents-are-coming-your-data-isnt-ready.html
- Forbes. (2025, 8 September). "Building AI Agents Is Easier Than Ever—Managing Costs And Achieving ROI Is The Real Challenge." https://www.forbes.com/councils/forbestechcouncil/2025/09/08/building-ai-agents-is-easier-than-ever-managing-costs-and-achieving-roi-is-the-real-challenge/
- Security Week. (2025, 10 September). "Geordie Emerges From Stealth With $6.5M for AI Agent Security Platform." https://www.securityweek.com/geordie-emerges-from-stealth-with-6-5m-for-ai-agent-security-platform/
- Entrackr. (2025, 10 September). "RevRag.AI acquires GenStaq.ai to expand enterprise AI agent capabilities." https://entrackr.com/snippets/revragai-acquires-genstaqai-to-expand-enterprise-ai-agent-capabilities-10068843
- Forbes. (2025, 9 September). "The Work That Goes Behind AI Agents." https://www.forbes.com/sites/joemckendrick/2025/09/09/the-work-that-goes-behind-ai-agents/
- Moneycontrol. (2025, 9 September). "Whatfix launches AI Agents to boost enterprise productivity, expects 25% ARR jump." https://www.moneycontrol.com/artificial-intelligence/whatfix-launches-ai-agents-to-boost-enterprise-productivity-expects-25-arr-jump-article-13533365.html
- Free Press. (2025, 7 September). "Silverback AI Chatbot Expands AI Agents Technology to Strengthen Role of Chatbot Marketing in Business Automation." https://www.freep.com/press-release/story/78625/silverback-ai-chatbot-expands-ai-agents-technology-to-strengthen-role-of-chatbot-marketing-in-business-automation/
- Tirto. (2025, 9 September). "Whatfix Launches AI Agents to Accelerate Business Outcomes for Enterprises." https://tirto.id/whatfix-launches-ai-agents-to-accelerate-business-outcomes-for-enterprises-hht2







